爱授权系统V3.0免授权版
作者:网友投稿日期:2025-09-30浏览:4415分类:只有源码
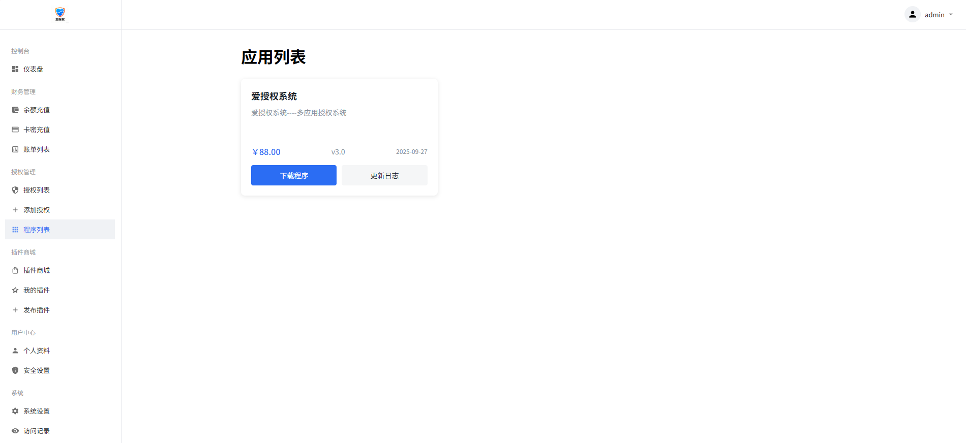
爱授权系统V3.0免授权版 已去授权,不要点在线更新 是SG15加密,宝塔自行安装组件 图片在下图 有远程广告api,插件商城api 上面这两个非常使用 可以在自己源码里面进行引用 拿走不谢! 下载链接: https://pan.baidu.com/s/1GlhXnxINw4xhrhYH9h2wsQ?pwd=n8ei 提取码: n8ei |
相关文章
- 10-03 临时停车自动拨号发短信源码-时隔五年再次更新
- 09-30 爱授权系统V3.0免授权版
- 09-30 DedeBIZ资源网V2.0.0高仿XDGAME模板
- 09-30 同城论坛发布社区系统源码 二手闲置 房屋出租 全开源
- 09-29 帝国CMS作文网题目文学文章wap+pc自适应响应式模板PHP网站源码 ...
- 09-27 XBinWeb个人网站程序V2.0.0
- 09-27 适合个人轻量化导航站模板自动适应HTML源码
- 09-26 海洋个人引导页3源码最新版 [开源]
- 09-26 2025姓名配对测算配对系统七天情侣PHP源码带后台
- 09-25 小号分发 卡密分发系统网站源码 轻量化
- 09-22 WordPress模板伪原创插件V1.0.1
- 09-22 网钛CMS我爱网QQ娱乐技术网源码
取消回复欢迎你发表评论:
- 协助本站优化一下
- 最近发表
- 1老项目复活,微缩场景视频,利用AI制作,1条视频变现2千多!
- 22025国庆节多多虚拟最新教程7天打造月入过万最强店铺
- 32025年今日头条,最新暴利玩法4.0,一键生成爆款,轻松实现矩阵日入3000+
- 4用DeepSeek制作,农村夜景的视频,单日变现1000+
- 5 [Cosplay]弥美Mime 肉嘟嘟 写真合集共19套[463P/4.02GB]
- 6临时停车自动拨号发短信源码-时隔五年再次更新
- 7PanTools v1.0.85 全功能型的网盘批量管理工具 支持15个网盘
- 8鼠标键盘模拟回放工具
- 9震惊!视频号情感动漫治愈变现 简单易操作 日入800+,这个月我已经赚1.5W
- 10番茄免费小说V6.3.5.99 免费小说神器
- 11仓鼠4KV4.2.2 免费提供多种影视资源
- 122025最强拉新首发,单用户下载5元,轻松日入1000+,小白轻松上手
- 13单号月销1.5W+!AI“凭空造鱼”带货新玩法,小白3分钟出一个爆款视频
- 142025劲爆,真没想到,在【头条】上发《八卦》收益居然这么高,这个月已经赚2W+,只需要学会用这个AI就可以啦!
- 15【宇宙工具箱】2.8.5 汇聚300多个实用工具免费用
Copyright© XGW9.COM版权所有〖小庚资源网〗
〖恒创科技〗为本站提供专业云计算服务
本站发布的内容来源于互联网,如果有侵权内容,请联系我们删除!E-mail:xgzyw6@outlook.com
关于我们|我要投稿|免责声明|XML地图
暂无评论,来添加一个吧。